• home
  • archive
  • category
  • about
  • forgeting behind and looking foward!


    两张图了解linux IO子系统

    Aug 16, 2015

    来源:www.ilinuxkernel.com

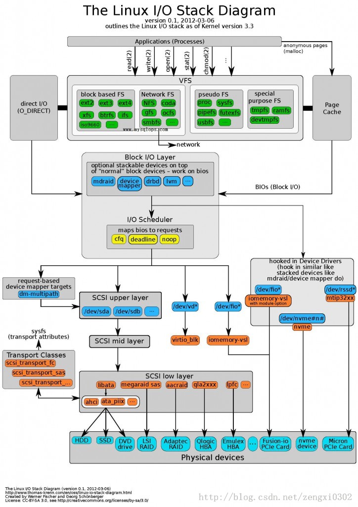
    图1

    iostack

    图2

    iostack2

    ^

    @2015 Pithy Theme by Pawpaw.